《原神》是一款非常有意思的冒險遊戲,有著很多不同的任務,有一些任務比較簡單,有一些任務則非常複雜,小編這裡就為大家分享一下3.4仇敵仿佛眾水沸騰任務詳細攻略,一起來看吧!
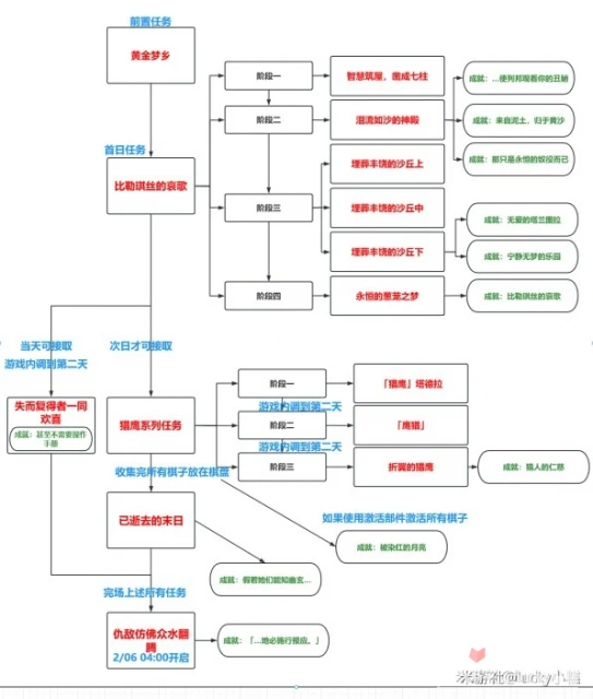
任務簡介 前置條件 完成除此任務的3.4所有世界任務,具體見下方任務框架
任務內容 主要是復仇屠村的任務,需要經常打怪,帶好隊伍,總共三個階段:
1.「預兆如竊賊到來…」
2.「磨尖箭頭,抓住盾牌…」
3.「因為她的罪惡滔天…」
任務獎勵 原石x120(30+40+50)
珍貴寶箱x4(20萬摩拉),摩拉x75000,紫色經驗書x9,高級用魔礦x9
成就 【…她必施行報應。】
預計時長:25-40min(取決於你的清怪速度和是否看劇情)
總任務框架(前置條件)
1.初始任務:【比勒琪絲的哀歌】
2.次日接取獵鷹任務:【「獵鷹」塔德拉】,做完後調遊戲內時間到第二天,接取【「鷹獵」】,繼續調遊戲內時間到第二天接取【折翼的獵鷹】。總計三個階段,需要全部做完。
同時還可以接取任務【失而復得者一同歡喜】,這個任務不用等第二天,在婕德帳篷就可以接取
3.做完獵鷹系列三個階段任務,收集5個棋子放在「神的棋盤」上,即可接到任務「已逝去的末日」(沒有觸發就是獵鷹沒做完)
(再收集7個激活部件將棋子全部激活,可以額外獲得一個成就和幾個奇饋寶箱)
4.完成任務「已逝去的末日」
5.完成上面提到的所有任務,即可接到任務「仇敵仿佛眾水翻騰…」,在2023/02/06 04:00開放
仇敵仿佛眾水沸騰 預兆如竊賊到來 尤夫騰似乎有一批貨物被不明人士劫走了,要儘快追回才行。
1.與尤夫騰對話,正式接取任務。
2.前往商隊最後出現的地點。
「塔尼特露營地」右邊的傳送點。
3.調查該地點。
前方丘丘人在挖東西的地方,三角箭頭,調查破碎的罐子。
4.沿途調查線索。
轉向小地圖右上方,前方木箱和丘丘人,三角箭頭,調查箱子
5.調查丘丘人營地。
繼續往小地圖上方走,清理丘丘人,調查營地,在哨塔旁邊木堆。
6.調查附近的線索。
往小地圖上方走,看見一個裹著的毛毯(閃光點),觸發劇情。
7.擊敗鍍金旅團刺客。
劇情結束,擊殺鍍金旅團。
8.向尤夫騰回報調查結果。
9.向芭別爾回報情況。
未完待續,請點擊第2頁繼續閱讀